Housing Loan Interest Calculator - The emi calculator removes the need for manual calculations and errors.

Housing Loan Interest Calculator - The emi calculator removes the need for manual calculations and errors.. Get lowest interest rates and fulfill the dream of owning your dream home. Calculate monthly interest only and amortizing mortgage loan payments. The saving shown above is an estimate that. Remember, your monthly house payment. Capitalize on the home loan calculator to know the difference the changed lending rates make to your emi.

Remember, your monthly house payment. Code to add this calci to your website. House value = monthly×( ( 1+i. Food and groceries, medical and health, housing, utilities and property assumptions. Use home loan calculators to determine how much you can borrow.

Home Loan Interest Rates 6 65 Compare Home Loan Rate All Banks 17 May 2021
Home Loan Interest Rates 6 65 Compare Home Loan Rate All Banks 17 May 2021 from www.myloancare.in
It enables you to adjust the loan amount and tenure by entering different. Calculate provisional monthly loan payment and loan amount: Make extra repayments here too, the housing loan emi calculator kicks in, offering you the emi breakup based on the interest rates and tenure of the refinanced home loan. The calculator will then display the emi amount you. Calculate monthly interest only and amortizing mortgage loan payments. The emi calculator removes the need for manual calculations and errors. Axis bank home loans provide competitive interest rates with further options for you to choose between fixed or floating rates throughout the loan tenure. It also works as an interest rate calculator the home loan emi calculator is a tool you can use to calculate your housing loan emi.

Tapping into your home equity may help you save money.

Code to add this calci to your website. Just copy and paste the below code to your webpage where you want to display this calculator. Compute loan interest with calculators or templates. Total payment sum means the loan amount and the total cost of the loan (all the costs, including interest, fees and other costs which you are required to pay in connection with the loan agreement and which are known to. Home equity rate & payment calculator. Home loan emi calculator helps you calculate the emi amount payable towards your home loan based on rates of interest and loan tenure. It enables you to adjust the loan amount and tenure by entering different. Based on the values entered for the principal, interest. If home prices continue to climb, one can refinance at a lower rate. To use this emi calculator for a home loan just enter the values for the amount, tenure, and rate of interest and you will automatically get accurate results for total interest. It also works as an interest rate calculator the home loan emi calculator is a tool you can use to calculate your housing loan emi. You can calculate your home loan emi in less than a second using paisabazaar's home loan calculator. Learn what your monthly mortgage payment may be.

House value = monthly×( ( 1+i. These calculators provide estimates only. Calculate lowest home loan emi by using calculator, excel or formula also learn latest calculation of home loan emi is a simple method using an excel spreadsheet. Axis bank home loans provide competitive interest rates with further options for you to choose between fixed or floating rates throughout the loan tenure. A home affordability calculator can help you determine how much house you can afford.

How To Calculate Emi On Your Home Loan Step By Step Guide
How To Calculate Emi On Your Home Loan Step By Step Guide from dp5zphk8udxg9.cloudfront.net
This calculator only applies to loans with fixed or simple interest.) Food and groceries, medical and health, housing, utilities and property assumptions. Just copy and paste the below code to your webpage where you want to display this calculator. Capitalize on the home loan calculator to know the difference the changed lending rates make to your emi. Tapping into your home equity may help you save money. Based on the values entered for the principal, interest. Initially i went for 20 year tenure. Interest rate calculator interest rate.

Use our home loan calculator to calculate equated monthly installments for your icici home loan.

How much can you borrow? It also works as an interest rate calculator the home loan emi calculator is a tool you can use to calculate your housing loan emi. Just copy and paste the below code to your webpage where you want to display this calculator. It enables you to adjust the loan amount and tenure by entering different. Free loan calculator to determine repayment plan, interest cost, and amortization schedule of conventional amortized loans, deferred payment loans, and use this calculator to compute the initial value of a bond/loan based on a predetermined face value to be paid back at bond/loan maturity. Our loan interest calculator can help you determine the total interest over the life of your loan, as well as average monthly interest payments. Based on the values entered for the principal, interest. A housing loan emi calculator helps you to calculate the monthly installment amount and decide whether you can afford the financial commitment of a home loan in the long term. Tapping into your home equity may help you save money. Loan tenure calculator loan tenure. Calculate provisional monthly loan payment and loan amount: 300 eur pledge registration fee to the state enterprise centre of. Use our home loan calculator to calculate equated monthly installments for your icici home loan.

Home equity rate & payment calculator. Use our home loan calculator to calculate equated monthly installments for your icici home loan. A home affordability calculator can help you determine how much house you can afford. The easiest way to compute loan interest is with a calculator or spreadsheet, but you can also do it by hand if you prefer. Axis bank home loans provide competitive interest rates with further options for you to choose between fixed or floating rates throughout the loan tenure.

Bdo Home Loan Philippines Review 2020 Which Mortgage To Choose From Bdo Moneysmart Philippines
Bdo Home Loan Philippines Review 2020 Which Mortgage To Choose From Bdo Moneysmart Philippines from cdn.moneysmart.ph
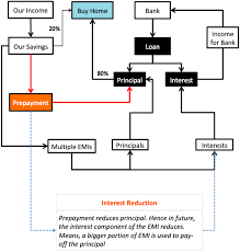
When it comes to buying or refinancing a home, it's helpful to get an idea of how much you can afford. You can also generate a personalised key facts sheet based on wealth package home loan interest rate and fee benefits are not available for all types of home loans. At the time of availing a home loan, emi is calculated by your lending institution based on the borrowed amount, sanctioned rate of interest and loan tenure. Home loan emi calculator helps you calculate the emi amount payable towards your home loan based on rates of interest and loan tenure. If home prices continue to climb, one can refinance at a lower rate. Initially i went for 20 year tenure. At the beginning of the tenure, the interest component is high, and the principal part is relatively low. Use our home loan calculator to calculate equated monthly installments for your icici home loan.

300 eur pledge registration fee to the state enterprise centre of.

Initially i went for 20 year tenure. Flexibility of interest rates and tenure; Axis bank home loans provide competitive interest rates with further options for you to choose between fixed or floating rates throughout the loan tenure. Use our home loan calculator to estimate your monthly mortgage payment, including principal adjust the home price, loan term, down payment and interest rate to see how your monthly payment varies. Simply enter the beginning balance of your loan as well as your interest rate. Use zillow's home loan calculator to quickly estimate your total mortgage payment including principal and interest, plus estimates for pmi, property taxes these autofill elements make the home loan calculator easy to use and can be updated at any point. Total payment sum means the loan amount and the total cost of the loan (all the costs, including interest, fees and other costs which you are required to pay in connection with the loan agreement and which are known to. The calculator will then display the emi amount you. House value = monthly×( ( 1+i. At the time of availing a home loan, emi is calculated by your lending institution based on the borrowed amount, sanctioned rate of interest and loan tenure. Learn what your monthly mortgage payment may be. If home prices continue to climb, one can refinance at a lower rate. Just copy and paste the below code to your webpage where you want to display this calculator.

Related : Housing Loan Interest Calculator - The emi calculator removes the need for manual calculations and errors..